ValidGen
Introduction
ValidGen is a tool for automatically generating the validation scripts to automatically execute the prototype without human interactions to Support Rapid Requirements Validation . The benefits of ValidGen are as follows:
-
Automatic validation script generation. ValidGen can automatically analyze the requirements model to support generating the validation scripts for requirement validation.
-
Input data auto-loading. ValidGen integrates the InputGen to automatically generate the input data for system operation, which does not need to prepare input data in advance and further simplifies the user’s process.
-
Supporting rapid requirements validation. Compared with manually operating the prototype system to complete the requirements validation, the time cost of using this tool is only about 40%, and the time cost including the construction of the scenario model is only about 60%.
The video cast its feature is listed as follows (Youtube):
ValidGen Installation
Prerequest
ValidGen is an advanced feature of RM2PT. We recommend you use ValidGen in RM2PT. If you don’t have RM2PT, download it here.
Online Installation
Open RM2PT, click on Help -> Install New Software
Type https://rm2pt.com/ValidGen-UpdateSite/ in the Work with field, select Validation Script Generator, and click Next.

Offline Installation
** If the update site does not work, you can choose to install it offline. Click here to download InputGen. Follow the steps below to install.
You can also download ValidGen installed in RM2PT here.






ValidGen Tutorial
Prerequest
In order to generate the validation script, you need a requirement model, the RM2PT project. For creating or importing a RM2PT project,you can see the tutorial here. We recommend importing RM2PT projects from Git, which is avaliable at CaseStudies. The tutorial is here.
Input of VaildGen
The input to ValidGen is a System Sequence Diagram, a Scenario Model represented by BPMN Model, and an optional test data package.
- System sequence diagrams: A system sequence diagram describes a particular domain process of a use case. It contains the actors that interact with the system, the system and the system events that the actors generate, their order, and inter-system events.
- Scenario Model: The scenario model mainly consists of use cases and some relations between use cases, which tells the tool which use cases need to be executed to show a business process and in what order.
- **Test Data: **Test data is an optional input, and users can specify some unique inputs according to their needs through this interface, which makes the tool more flexible.
1)Generate The Prototype
-
First, you need to generate the prototype using the RM2PT.
-
Second, you need to use inputgen to enhance the prototype.

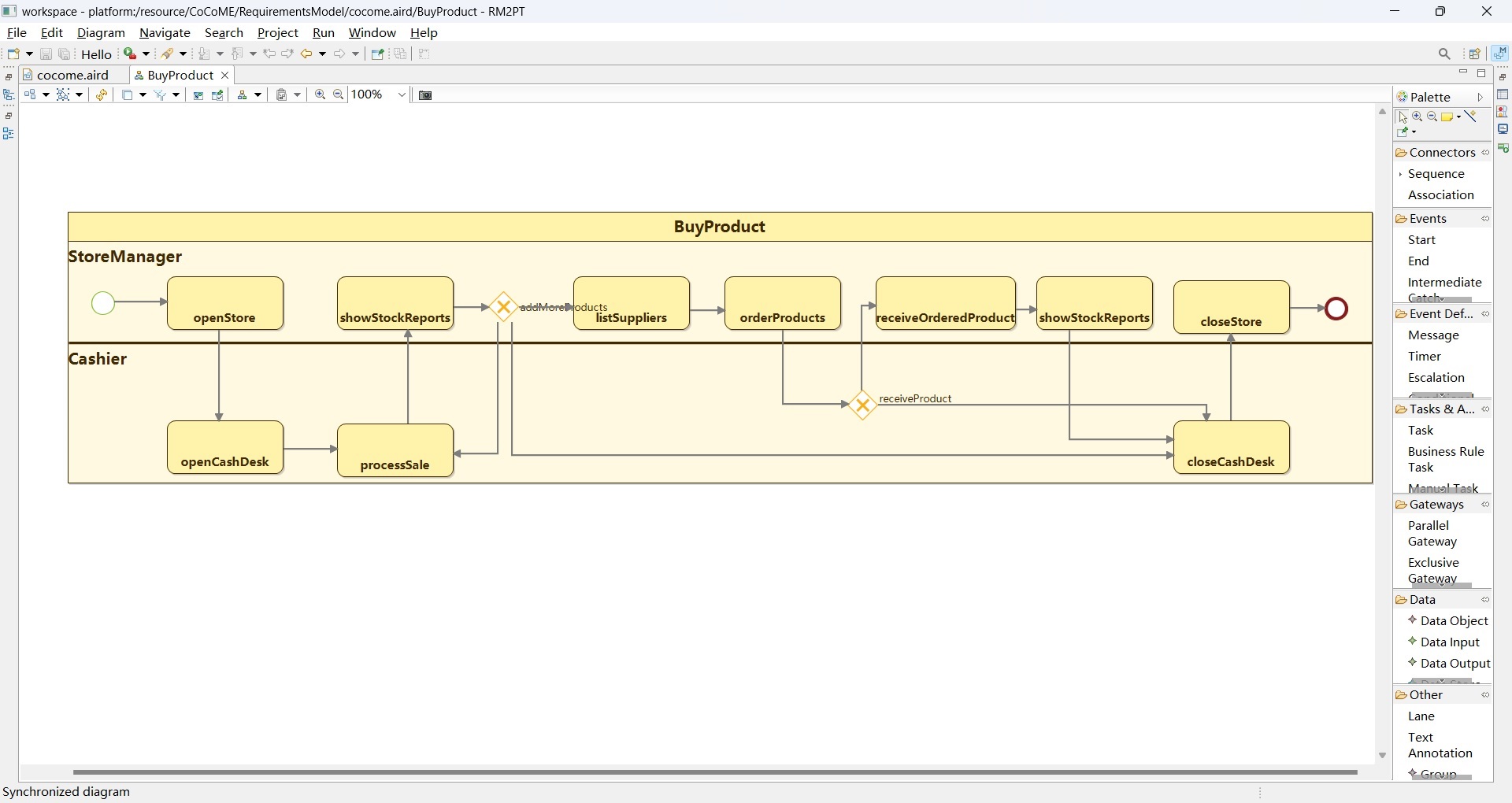
2)Build Scenario Model
Before using the tool to validate the requirements, you must build the scenario model by BPMN-Designer integrated with the tool. We mainly used three components in the BPMN model:
- The task represents the use case.
- Sequence Flow represents the association between use cases.
- Exclusive Gateway represents the branch node.

3)Importing the initial data
Some initial data is required to initialize the inputgen. We have provided a sample of COCOME, which you can download here.
Store:
- Id: 1
Name: Walmart
Address: Main
IsOpened: false
- Id: 2
Name: Target
Address: Elm
IsOpened: false
4)Automatic generation of validation script
You can right-click the “.remodel” file, select the “Generate Validate Script” function, and a wizard window will appear. A validation script can be automatically generated after selecting the relevant attributes according to the prompts.



5)Run The Validation Script
right-click the prototype project -> run as -> Maven Test.
